Your work stacked and streamlined
Bring tasks, notes, docs, and automations together. Stop juggling tools and start moving work forward.
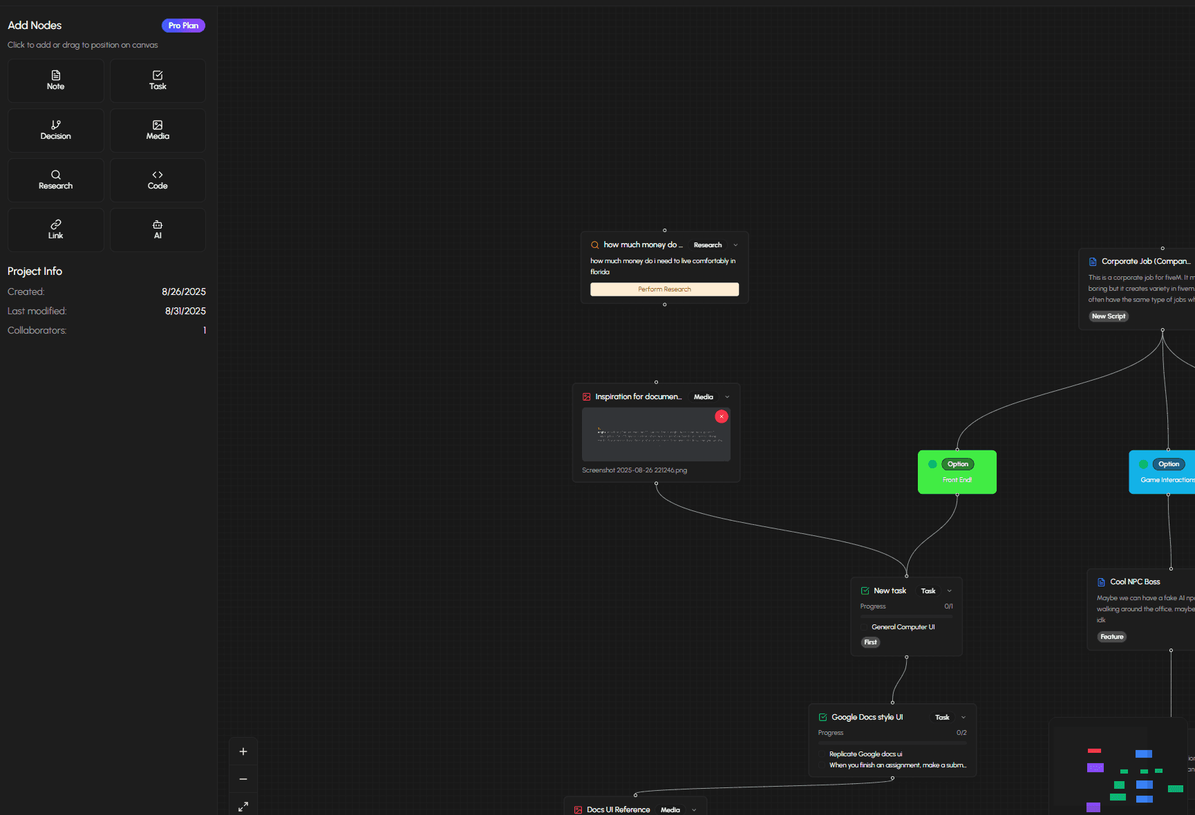
Click on any node to explore its capabilities and see detailed information
Rich text with Markdown support to capture knowledge, specs, and context in-line.
Checklists with progress tracking. Assign owners and see completion at a glance.
Pose a question, branch outcomes, and drive clear decisions in your flow.
Attach screenshots, videos, or docs. Preview uploads directly in the node.
AI-powered research and web search to gather information and insights.
Store and organize code snippets for later reference and collaboration.
Save and organize website links with descriptions for easy access.
Generate AI-powered content and responses based on your prompts.
"We ditched three separate tools and just use Flowstack.
Tasks, docs, and updates all live in one spot."
— Mark J, Ops Manager
Create complex workflows with our intuitive drag-and-drop interface. Connect nodes, add logic, and visualize your processes with real-time collaboration.
Model user onboarding flows, business processes, or decision trees

Organize tasks with smart lists, priorities, and progress tracking. Never lose track of what needs to be done across your team.
Map your project milestones, track deliverables, or plan sprints

Work together seamlessly with real-time collaboration, team invitations, and shared project management.
Invite team members, share projects, and collaborate in real-time

Real-time synchronization and auto-saving across all your devices and team members.
Keep your team in sync, back up your work, auto-save progress, or share templates

Everything you need to know about Flowstack
Start your first project for free! Just simply sign up and start building.